Building a Broadcast FM Receiver with RTL-SDR

A Step-by-Step DSP Tutorial for GNU Radio 3.10


[ Home ] [ Prerequisites Hardware and Code ] [ Flowgraph ] [ The Processes ] [ How to Run ] [ Tips ]

Introduction

Building an FM receiver is often considered the "Hello World" of Software Defined Radio (SDR). While modern chips do this automatically, using GNU Radio Companion (GRC) allows us to see inside the process. This tutorial explains how we take a high-frequency radio wave and transform it into audible sound using Digital Signal Processing (DSP).

1. Prerequisites Hardware and Code

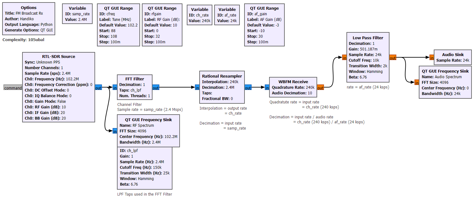
2. The Full Flowgraph

Below is the complete architecture of the receiver. Every block represents a mathematical operation performed on the signal in real-time.

The Full Flowgraph
Figure 1: The complete GRC Flowgraph.

3. Step-by-Step Breakdown

Step A: Signal Acquisition (The RTL-SDR Source)

The process starts at the RTL-SDR Source block.

Visualizing the Raw Data: Before we do anything else, we look at the raw input. This image shows the full 2.4 MHz bandwidth. The "peaks" you see are various local radio stations.

Full Spectrum Visualization
Figure 2: Visualizing the raw 2.4 MHz wide spectrum. Each peak is a station.

Step B: Tuning and Channel Selection

When we "tune" to a station, we are essentially shifting the entire spectrum so that our desired station sits at the 0 Hz (Baseband) center point.

Selected Channel
Figure 3: Centering the desired station at 0 Hz.

To isolate that station, we use an FFT Filter (Low Pass Filter):

FM stations are technically 200 kHz wide. We use a slightly wider filter ( 240 kHz ) to ensure we don't "clip" the edges of the music (which causes distortion), while still blocking the neighboring stations.

The result after filtering:

Channelized Signal
Figure 4: The isolated station after filtering.

Step C: Efficiency via Decimation (Rational Resampler)

Our computer doesn't need to process 2.4 million samples per second just to play audio that only requires 24 , 000 samples per second. Keeping the rate high would waste CPU power and potentially cause audio stuttering.

We use the Rational Resampler to Decimate the signal by a factor of 10.

As you can see below, the signal looks the same, but the "X-axis" (the sample rate) has been scaled down significantly.

Decimated Signal
Figure 5: The isolated station after filtering and decimation.

Step D: Demodulation (WBFM Receive)

Up until this point, the data is still Complex IQ data (Radio waves). The WBFM Receive block performs the mathematical magic of "Quadrature Demodulation." It looks at the change in frequency over time and converts that into a change in voltage (Audio).

Step E: Final Polish & Output

Even after demodulation, there is often high-frequency "hiss" or static. We add a final Low Pass Filter with a cutoff of 10 kHz to clean up the audio.

4. How to Run

  1. Plug in your RTL-SDR.
  2. Open rtlsdr_fmrx.grc in GNU Radio Companion.
  3. Click the Play icon (or press F6).
  4. Use the Tune slider to find a station.
  5. Adjust RF Gain if the signal is weak, and AF Gain for volume.

5. Pro-Tips for Better Reception


73 de YB1SDL

This page was handcrafted in plain HTML. No Java, No Flash.

Last Updated: February 17, 2026